Les fonctions principales

Ce chapitre décrit l’ensemble des fonctions disponibles dans la solution, impliquant les produits, l’application mobile et le service Cloud.

La solution LinkIO Mesh est un ecosystème domotique sans fil complet basé sur la technologie innovante Bluetooth Mesh.

Il est composé d’un ensemble de produits proposant des fonctionnalités de commande, de contrôle et de surveillance des équipements de la maison.

La connectivité Bluetooth Mesh permet de créer au sein du logement un réseau de produits qui communiquent de manière sécurisée entre eux. Cette communication sans fil permet ainsi de créer les liens, appelés associations, entre produits de commande (comme un interrupteur) et produits de contrôle (pilotage de luminaires, ouvrants, chauffage,…)

Une Application mobile permet d’installer, de configurer et de piloter ces équipements, soit entièrement localement, soit à distance (en ajoutant une passerelle Wifi). C’est l’élement central de la solution pour l’installateur ou l’utilisateur.

../_images/mesh_exemple1.svg

Le logement

Le logement est l’ensemble des produits et applications présents dans un même réseau Mesh. C’est un espace en principe contigu dans lequel tous les produits peuvent donc communiquer ensemble en Bluetooth Mesh. Ce peut être un appartement, une maison, un batiment entier, incluant les espaces exterieurs.

../_images/logement.png

Description d’un produit

Chaque produit dispose d’un ou plusieurs organes d’entrée/sorties permettant de réaliser des fonctionnalités (“features”).

On distingue :

  • les fonctionnalités d’entrée ou de commande (interrupteurs),

  • les fonctionnalité de sortie ou de pilotage (“contrôleur”),

  • les capteurs et les fonctions de mesures.

../_images/product_io.png

Produit type micro-module sorti de l’emballage

Il est possible de choisir le rôle des entrée/sorties afin de leur assigner une fonctionnalité parmi un panel proposé par le micro-logiciel du produit. Cette configuration est réalisée par l’Application mobile au moment de l’installation du produit.

../_images/product_io_features.png

Produit type micro-module installé et configuré

Certains produits sont déjà configurés en usine et n’offrent qu’une seule fonctionnalité dédiée (exemple interrupteur intégré)

../_images/product_BP_double.png

Produit type interrupteur double installé et configuré

Etapes d’installation d’un produit

L’Application mobile guide l’utilisateur dans l’installation de son produit :

  • Branchement électrique du produit,

  • Découverte du produit et provisionnement Mesh,

  • Configuration des entrées (avec schéma d’identification de câblage),

    • choix du type d’appareil d’entrée sélectionnée,

    • détection du bouton physique,

    • choix de la fonctionnalité d’entrée,

    • nom de la fonction (appelé nom du produit),

    • association à une fonctionnalité compatible (si disponible)

    • choix de la pièce.

  • Configuration des sorties (avec schéma d’identification de câblage),

    • choix de la fonctionnalité de sortie,

    • nom de la fonction (appelé nom du produit),

    • association à une fonctionnalité compatible (si disponible)

    • choix de la pièce.

Voir plus en détail Installation d’un produit par l’Application mobile.

Différents types de commandes et pilotages

Une fonctionnalité de contrôle peut être pilotée :

  • depuis l’application en local (via le Bluetooth Mesh),

  • depuis l’application à distance (via la passerelle Wifi/Bluetooth Mesh),

  • depuis une fonctionnalité de commande qui lui serait associée (ex: interrupteur),

  • depuis un scenario,

  • depuis un assistant vocal.

Commande locale

Les controleurs sont pilotables depuis l’App au sein même du logement.

Pour transmettre ses ordres au réseau l’App doit pouvoir se connecter à vue à au moins un produit ayant le rôle de Proxy Node.

Pour être fonctionnel un réseau mesh doit comporter au moins un produit Proxy Node.

Exigence: La passerelle est Proxy Node.

Commande à distance

Les controleurs sont pilotables à distance à condition d’avoir installé une passerelle (gateway) dans le logement. Cette dernière va assurer la communication entre internet (Iothub et App à distance) et le réseau bluetooth mesh.

La communication entre le point d’accès (box internet du logement par exemple) et la gateway est en Wifi.

Exigence: les controleurs sont pilotables depuis l’App à distance

Exigence: les controleurs sont pilotables depuis l’Iothub

Exigence: les controleurs sont pilotables depuis les assistants vocaux

Associations des fonctionnalités

L’étape d’association permet de choisir quel produit/fonctionnalité de commande va piloter un produit/fonctionnalité de contrôle.

../_images/association1.png

Pilotage de 2 luminaires sur micro-module piloté par un interrupteur double

Les fonctionnalités doivent être compatibles pour pouvoir être associées ensemble (cf Les fonctionnalités par produit)

Les fonctions de commandes et de pilotage présents sur un même produit nécessitent une association pour les lier au même titre que le pilotage d’un controleur sur un autre produit. L’association s’effectue avec l’App dans le même parcours utilisateur que l’association de fonctions sur des produits distincts.

Les fonctions de commande et de pilotage doivent être associées (en général par l’App) pour fonctionner ensemble.

Une même commande peut piloter :

  • un controleur dans le cas d’une commande simple

  • plusieurs controleurs dans le cas d’une commande de groupe

De la même façon un controleur peut être piloté par une ou plusieurs commandes.

Alimentations

Les produits peuvent être alimentés par differentes sources : secteur (230V), pile (3V), batteries, capteur solaire, ou micro-générateur (Energy Harvesting)

Alimentation secteur

Attention

Chapitre non encore renseigné.

Fonctionnalités concernées :
  • ref-feature-device-config

  • ref-feature-device-config-coproc

Produits concernés :

Gestion de pile ou batterie

Attention

Fonction non disponible actuellement.

Produit en Energy Harvesting

Attention

Fonction non disponible actuellement.

Interfaces produits

Attention

Chapitre non encore renseigné.

Indication d’état du produit par LEDs

Le produit possède 1 led rouge et une led verte indiquant des transitions d’état ou des états :

  • Le provisioning mesh est indiqué par 10 flashs verts de 50ms

  • Le déprovisioning mesh est indiqué par 10 flashs rouges de 50ms

  • Le mode « configuration » est indiqué par un flash rouge 50ms/1s si le produit n’est pas provisionné

  • Le mode configuration est indiqué par un flash vert 50ms/1s si le produit est provisionné

Pour la GW :

Le produit possède 1 led rouge,verte et bleu indiquant des transitions d’état ou des états :

  • INIT : Démarrage de la gateway, indication blanc continu

  • NOT_PROVISIONED: Non provisioné en mesh flash bleu 200ms/2s

  • PROVISIONING: En cours de provisioning mesh flash vert 50ms/2s

  • WIFI_NO_CONFIG: Wifi non configuré, indication flash jaune 200ms/2s

  • INTERNET_CONNECTED: ?, indication flash violet 200ms/2s

  • MQTT_CONNECTED: Serveur atteint, indication vert continu

  • MQTT_READY: Service opérationnel, indication bleu continu

  • ERR : ?, indication flash rouge 200ms/2s

  • RESET_FACTORY : Remise à zero en cours, indication flash rouge 100ms/1s

  • OTA: Mise à jour logicielle en cours, indication cyan continu

  • MIGRATION :Migration de serveur en cours, indication violet continu

Fonctionnalités concernées :
  • ref-feature-device-config

  • ref-feature-device-config-coproc

Produits concernés :

Bouton de Reset

Le produit dispose d’un bouton permettant d’effectuer les opérations suivantes :

  • un appui court < 10s permet de mettre le produit en mode Configuration

  • un appui long >= 10s permet d’executer la procédure de Factory Reset

Exigence: Un produit une fois déprovisionné, est dans l’état suivant :

  • La led d’état rouge clignote rapidement (à specifier)

  • Les features actives sont désactivées et les drivers correspondant sont réinitialisées

  • Les proprietés (features properties) sont réinitialisés à leur valeur d’usine

  • Le produit est dé-provisionné (fonction mesh standard)

  • Les produits EH/Enocean enregistrés sont effacés

  • La config Wifi est effacée sur les produits passerelle

Fonctionnalités concernées :
  • ref-feature-device-config

  • ref-feature-device-config-coproc

Produits concernés :

Reveil par combinaison de touches

Attention

Fonction non disponible actuellement.

Indication de vie des produits

Indication de vie des produits

La connaissance de l’état de vie et de bonne santé des produits du logement est indispensable pour le fonctionnement de la solution.

Il est à tout moment possible de connaitre l’état de fonctionnement des produits depuis l’App et depuis l’Iothub :

  • Etat en ligne : le produit fonctionne et communique avec le reste du réseau Mesh, l’App et l’Iothub

  • Etat hors ligne : le produit ne communique plus ni avec le réseau Mesh ou l’App ou l’Iothub

Indication de bonne santé des produits

Par ailleurs les produits fournissent des indications indiquant leur bon état de fonctionnement (santé) :

Ces informations sont visibles sur l’App et l’Iothub.

Fonctionnalités concernées :
  • ref-feature-device-config

  • ref-feature-device-config-coproc

Produits concernés :

Fonctions de connectivité Bluetooth Mesh

Tous les produits de la gamme (hors interrupteurs EH) sont connectables en Bluetooth mesh.

Pour pouvoir interagir, les produits doivent être enregistrés dans un même réseau mesh, on parle de provisionnement (mesh provisioning).

L’ensemble des produits provisionnés au sein d’un même batiment (maison, appartement) constitue un logement (realm).

L’App permet de constituer le logement (“ajout d’un produit”)

Produits concernés :

Provisionnement Mesh

Le provisioning est le fait d’entrer dans le réseau MESH sécurisé.

Produits concernés :

Rôle proxy Mesh

La fonction proxy permet à l’Application mobile de se « connecter » à l’un des produits du réseau et de pouvoir :

  • configurer les produits,

  • piloter des fonctions,

  • récupérer les états des produits et fonctions,

  • déprovisioner un produit

Produits concernés :

Rôle relais Mesh

La fonction Relais permet à un produit de retransmettre dans le réseau Mesh une commande ou une information (status)

Produits concernés :

Dé-provisionnement Mesh

Le dé-provisionnement est le fait de quitter le réseau Mesh. En général on couple cette procédure avec la réinitialisation de certains autres paramètres utilisateur (retour à la valeur d’usine) d’où le terme « Factory Reset »

Produits concernés :

Mode configuration

Le mode « configuration » n’est pas à proprement parlé un mode Mesh, il n’est pas défini par la norme. C’est un état interne du produit dans lequel les modes BLE sont définis :

  • Si le produit est LPN il quitte son friendship (si établi) et redevient Node Proxy (il advertise son beacon Proxy)

  • le Produit fournit le service GATT de DFU (SMP-BT)

  • Etant Node il scanne normalement et récoit les trames Mesh sans délai.

  • par cohesion des interfaces ce mode est implementé sur les produits LPN mais aussi sur les produits Node/Proxy/Relais. En ce sens il n’y a pas de changement de comportement Mesh à l’entrée de ce mode pour ces produits

Entrée du mode configuration (activation d’un timer) :

  • A la mise sous tension du produit

  • Sur un appui court du bouton RB

  • sur un appui d’une entrée cablée

  • sur réception d’une commande Mesh

Sortie du mode configuration :

  • A l’expiration du timer

Exigence: Durée du mode configuration : Le mode dure par défaut 1 min

Exigence: Le timer est figé si le produit est connecté en GATT (par ex mode proxy)

Exigence: Le timer est resetté à chaque réception d’une commande Mesh de configuration

Produits concernés :

Mode Low Power

Attention

Fonction non disponible actuellement.

Rôle Friend Mesh

Un produit ayant le rôle Friend stocke les informations venant du réseau (commande) à destination du produit LPN auquel il est associé, jusqu’à son réveil. On appelle cette opération “établissement d’un friendship”

Un produit Friend peut “gérer” plusieurs produit LPN

Produits concernés :

Connectivité étendue Long Range

Produits concernés :

Mises à jour logicielles

L’ensemble des produits de la solution bénéficient d’une mise à jour logicielle. La fonctionnalité de mise à jour logicielle dans un système domotique est essentielle pour assurer la sécurité, la compatibilité et l’ajout de nouvelles fonctionnalités. Voici les principaux arguments : Pour rappel les mises à jour proposées sont essntielles :

Sécurité

  • Correction de Vulnérabilités : Les mises à jour logicielles corrigent les failles de sécurité qui pourraient être exploitées par des attaquants.

  • Protection Contre les Menaces : Améliore la résistance du système contre les logiciels malveillants et les cyberattaques.

Compatibilité

  • Support des Nouveaux Appareils : Permet l’intégration de nouveaux appareils ou technologies dans le système domotique.

  • Maintien des Normes : Assure que le système reste conforme aux normes industrielles et réglementaires.

Fonctionnalités Améliorées

  • Nouvelles Caractéristiques : Ajoute de nouvelles fonctionnalités ou améliore les existantes pour une meilleure expérience utilisateur.

  • Optimisation des Performances : Améliore la vitesse et l’efficacité du système.

Stabilité

  • Correction de Bugs : Résout les problèmes et les bugs qui peuvent affecter le fonctionnement normal du système.

  • Amélioration de la Fiabilité : Réduit les risques de plantages ou de dysfonctionnements.

Interface Utilisateur

  • Améliorations Ergonomiques : Apporte des améliorations à l’interface utilisateur pour une utilisation plus intuitive.

  • Accessibilité : Peut inclure des améliorations pour rendre le système plus accessible aux utilisateurs ayant des besoins spécifiques.

Automatisation

  • Mises à Jour Automatiques : Permet la configuration de mises à jour automatiques pour garantir que le système est toujours à jour sans intervention manuelle.

  • Planification : Permet de planifier les mises à jour à des moments opportuns pour minimiser les interruptions.

Support et Maintenance

  • Prolongation du Support : Assure que le système continue de recevoir un support technique et des mises à jour de la part du fabricant.

  • Documentation : Fournit une documentation mise à jour pour aider les utilisateurs à comprendre les nouvelles fonctionnalités et les changements.

Personnalisation

  • Options de Configuration : Permet aux utilisateurs de personnaliser les mises à jour en fonction de leurs besoins spécifiques.

  • Notifications : Informe les utilisateurs des nouvelles mises à jour disponibles et de leur importance.

Mise à jour de l’Application mobile

Attention

Chapitre non encore renseigné.

Mise à jour des produits via l’Application mobile

Attention

Chapitre non encore renseigné.

Produits concernés :

Mise à jour de la passerelle

Attention

Chapitre non encore renseigné.

Produits concernés :

Compte utilisateur

Un compte utilisateur est nécéssaire pour pouvoir :

  • synchroniser et sauvegarder les données de son logement sur le Cloud (Iothub),

  • partager son logement avec un autre utilisateur,

  • piloter ses produits à distance depuis l’Application mobile.

Un compteur utilisateur peut être de type :

  • administrateur, permettant l’accés à l’Iothub pour la gestion complet de l’éco-système (administrations des utilisateurs, ajout de Firmware, déclenchement de mise à jour,…),

  • installateur, permettant l’accès à l’Iothub de façon restreinte (administration et visibilité sur les logements installés) et à l’application mobile,

  • utilisateur “simple”, n’ayant accès qu’à l’application mobile pour la gestion du/de ses logements,

Exigence: un administrateur peut-il utiliser l’app comme compte utilisateur?

Exigence: Un compte est composé de :

  • un identifiant (une adresse mail)

  • un mot de passe

  • des informations générales (Prénom, Nom, Téléphone)

Exigence: Une App peut supporter plusieurs comptes (combien au max ?).

Exigence: creation de plusieurs logements sans compte ?

Exigence: combien de logements supportés par l’app ?

Produits concernés :

Création d’un compte utilisateur

La création de compte se fait uniquement par l’application mobile pour un utilisateur ou installateur. Voir Page Mon compte.

Le choix du rôle se fait lors de la création.

Suppression d’un compte

Un utilisateur peut supprimer son compte via l’application mobile. Toutes les données le concernant seront effacées de l’Iothub.

Lorsqu’un utilisateur supprime son compte depuis l’App, il :

  • se révoque de tous ses logements,

  • supprime les données locales en lien avec chaque logement pour lesquels il est révoqué,

  • appelle la route de suppression utilisateur du backend (suppression des données en lien avec ce compte excepté les invitations afin de conservé le champ “invité par X”),

  • se déconnecte de son compte,

  • retourne à la page de connexion.

Un administrateur peut également supprimer un compte utilisateur depuis l’Iothub.

Exigence: sur le backend, suppression du compte d’authentification

Exigence: sur le backend, suppression des données de la personne dans la base de données

Synchronisation des données

Avec un compte utilisateur, les données de son logement sont sauvegardées sur l’Iothub et synchronisées avec l’application.

La synchronisation se lance :

  • à l’ouverture de l’App,

  • à la connexion à un compte,

  • à un changement de compte,

  • à l’invitation et à la révocation d’un utilisateur ?

  • à la création d’un logement,

  • à la suppression d’un logement,

  • toutes les 24 heures,

  • au clic sur le nuage → bouton “synchroniser maintenant”,

  • à l’installation d’un produit (Provisionning et configuration),

  • à la suppression d’un produit (Deprovisionning),

  • au changement du nom d’une fonctionnalité,

  • au changement de configuration d’une fonctionnalité,

  • à la modification d’une pièce,

  • au changement d’associations entre fonctionnalités,

  • avant et après la mise à jour d’un produit (DFU).

Partage de logements entre utilisateurs

Un utilisateur peut partager son logement avec un autre utilisateur depuis son application mobile.

Rôles propriétaire et locataire

Les utilisateurs ou les installateurs peuvent avoir 2 rôles distincts dans un logement :

  • propriétaire, il a accès à toutes les fonctions de paramétrage, d’ajout,… sur son/ses logements. C’est le rôle par défaut

  • locataire, il a accès uniquement au contrôle des équipements.

Pour passer d’un rôle à un autre, il suffit d’inviter un utilisateur dans le logement avec le rôle associé ou le révoquer.

Exigence: Est-ce le proprio1 a un rôle different ? peut-il être révoqué et peut etre echangé en locataire par un autre proprio ?

Invitation

L’invitation est un mécanisme qui permet à un propriétaire de partager son logement, soit en tant que propriétaire également, soit en tant que locataire (voir App menu ajout d’un utilisateur) à un autre utilisateur disposant d’un compte.

L’utilisateur invité reçoit un mail l’enjoignant à rejoindre le nouveau logement sur son App.

Révocation d’un utilisateur

Un propriétaire peut révoquer un autre propriétaire (mais pas lui-même) ou un locataire (voir App menu révocation d’un utilisateur).

Un utilisateur révoqué reçoit une notification sur son App et perd l’accès au logement révoqué.

Un administrateur Iothub peut changer le rôle et révoquer un utilisateur.

Partage de compte

Un même logement peut être piloté (ou configuré selon ses droits) par plusieurs App utilisant le même compte utilisateur.

Connectivité Wifi

Le protocole wifi est utilisé pour connecter les produits passerelle effectuant le lien entre les produits en réseau mesh et internet

Produits concernés :

Notifications Push

Attention

Chapitre non encore renseigné.

Compatibilité assistants vocaux

Attention

Chapitre non encore renseigné.

Produits concernés :

Gestion des luminaires et prises

Attention

Chapitre non encore renseigné.

Commande On/Off

Attention

Fonction non disponible actuellement.

Temporisation On/Off

Attention

Fonction non disponible actuellement.

Commande variation d’intensité

Attention

Fonction non disponible actuellement.

Temporisation variation

Attention

Fonction non disponible actuellement.

Calibration de la variation d’intensité

Attention

Fonction non disponible actuellement.

Détection de mouvement

Attention

Fonction non disponible actuellement.

Commande ouvrants

Attention

Fonction non disponible actuellement.

Commande VMC PV/GV

Attention

Fonction non disponible actuellement.

Commande carillon

Attention

Fonction non disponible actuellement.

Gestion du chauffage

Attention

Fonction non disponible actuellement.

Commande fil pilote

Le fil pilote est un fil supplémentaire dans le câblage électrique qui transmet des ordres de commande à l’appareil de chauffage.

En appliquant une tension spécifique entre le fil pilote et le neutre, on peut sélectionner différents modes de fonctionnement.

Modes de Fonctionnement :

  • Confort : L’appareil fonctionne à pleine puissance pour atteindre une température confortable.

  • Éco : Réduit la consommation d’énergie en maintenant une température plus basse.

  • Hors-Gel : Maintient une température minimale pour éviter le gel des canalisations.

  • Arrêt : Met l’appareil hors tension.

pages/images/pilot_wire_protocol.png
Fonctionnalités concernées :
Produits concernés :

Gestion des appareils de chauffe

Cette fonctionnalité permet de piloter des appareils de chauffe en commande de puissance ou contact sec, parmi les types suivants :

  • une chaudière

  • une vanne palière

  • une pompe à chaleur

  • un radiateur on/off (relais sortie de câble)

  • un chauffe-eau

Fonctionnalités concernées :
Produits concernés :

Fonction thermostat

L’installation d’un thermostat mural permet de piloter des éléments de chauffage. En fonction de la consigne et de la température actuellement relevée, le thermostat pilote le réseau de chauffe pour faire monter ou descendre la température.

Via son téléphone, l’utilisateur peut configurer des programmes hebdomadaires, en local ou à distance. Les programmes sont transmis sur le produit thermostat. Un seul programme est sélectionné comme actif.

A la réception d’une donnée de température du capteur (soit toutes les 15 min , durée défini sur le produit capteur) le thermostat à consigne en température envoi une consigne correspondant au programme en fonction de la température relevée.

Au changement de plage horaire, de dérogation ou de consigne manuelle, le thermostat à consigne fil pilote envoi la nouvelle consigne à adopter.

L’utilisateur peut déroger à la consigne en cours sur le thermostat ou sur les éléments de chauffe s’ils sont multiples. La dérogation s’applique pendant une durée configurable.

Fonctionnalités concernées :
Produits concernés :

Gestion des scénario

Les scénarios permettent à l’utilisateur d’automatiser facilement le fonctionnement des objets connectés et d’activer une série d’actions programmées à l’avance en fonction d’un événement ou d’un horaire. Par exemple :

  • L’appui sur le bouton déclencheur à côté de la porte lance le scénario “Je pars” : éteindre toutes les lumières, fermer les volets, mettre le chauffage en mode ECO.

  • A 7h00 ouvrir tous les volets

Un déclencheur est un évènement qui va provoquer l’exécution d’un scénario. La section “Lorsque…” permet de le choisir (App : scénario).

Le déclencheur n’est pas obligatoire : si aucun déclencheur n’est sélectionné, le scénario n’est utilisable que via l’app.

Avec ou sans déclencheur, le déclenchement manuel est toujours possible via l’app.

Il y a 4 types de déclencheurs :

  • à une heure spécifique : jours / heure de la semaine (ie à 8h00, du lundi au vendredi) sur la base d’un CRON

  • par un appui sur un BP (mesh ou EH)

  • sur une donnée de capteur

    • Le relevé du capteur passe au dessus/dessous d’un seuil (luminosité, température, humidité)

    • Un mouvement est détecté ou non

  • Manuel via l’app (ou par l’iothub pour l’admin): ce déclenchement est toujours possible pour chaque scénario. Il n’est pas proposé à la création/modification du scénario.

Exigence: nombre minimum de scenarios ds un logement à définir

Fonctionnalités concernées :
  • ref-feature-scenario-controller

Produits concernés :

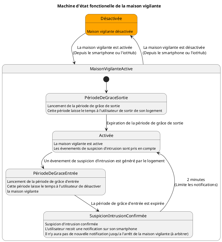
Maison vigilante

L’objectif de la maison vigilante est d’être notifié lorsque quelqu’un utilise un produit dans mon logement en mon absence. L’utilisateur active/désactive la maison vigilante (via l’app ou via un scénario) pour indiquer sa présence ou non dans le logement lorsqu’il part ou rentre.

Suspicion d’intrusion

En fonction du paramétrage, il est possible de considérer une suspicion d’intrusion sur :

  • une détection de mouvement d’un capteur compatible,

  • une détection de l’appui d’un interrupteur.

Paramétrage de la maison vigilante

Le paramétrage de la maison vigilante permet de choisir les évènements qui déclencheront une suspicion d’intrusion.

Par exemple si j’ai un animal de compagnie qui déclenche par erreur le capteur de mouvement, je choisi de ne pas utiliser la détection de mouvement comme suspicion d’intrusion.

Disponibilité de la fonctionnalité

Pour pouvoir utiliser la maison vigilante, il est nécessaire :

  • d’avoir une gateway Passerelle WIFI PASSMAX,

  • D’avoir dans le logement au moins un produit permettant la détection (ref-model-REF30, ref-model-REF32 ou une fonctionnalité interrupteur associée à un contrôleur).

Exigence: sur l’application (Page scénarios), si ces conditions ne sont pas réunies :

  • le toggle est sur off,

  • un message d’alerte est présent au dessus du widget,

  • il n’est pas possible d’activer la maison vigilante,

  • un clic sur le toggle ou le message affiche un message d’erreur qui indique à l’utilisateur que la détection n’est pas possible avec les produits actuellement dans le réseau.

Période de grâce

La période de grâce permet à l’utilisateur :

  • d’avoir un délai au départ du logement : à l’activation de la maison vigilante la période de grâce permet de sortir du logement en passant devant un capteur ou en éteignant une lumière sans déclencher une alerte. L’activation est effective au delà de la période de grâce.

  • d’avoir un délai à l’arrivée dans le logement : à la détection (je passe devant le capteur de mouvement par exemple) j’ai la durée de la période de grâce pour désactiver la maison vigilante avant le déclenchement de l’alerte (envoi d’une notification).

Exemples :

  • je peux rentrer dans la maison, allumer une lumière via un interrupteur, traverser la pièce et appuyer sur le bouton caché déclenchant le scénario ayant pour action “désactiver maison vigilante”. Je n’ai pas dépassé la période de grâce : l’alerte n’est pas lancée.

  • je gare ma voiture (détection de mouvement) puis sors mon téléphone pour désactiver manuellement la maison vigilante.

Scénario

Il est possible de choisir “activer / désactiver la maison vigilante” comme action de scénario (voir Page scénarios).

Machine d’état fonctionnelle de la maison vigilante

@startuml
    ' La maison vigilante est désactivable depuis l'iotHub !!! Faire un évenement génerique d'arret

    ' Titre du diagramme
    title Machine d'état fonctionelle de la maison vigilante

    ' Déclaration des états
    state Désactivée #orange :
        Désactivée: Maison vigilante désactivée

    state MaisonVigilanteActive {
        ' Déclaration des états
        state PériodeDeGraceSortie :  Lancement de la période de grâce de sortie
              PériodeDeGraceSortie :  Cette période laisse le temps à l'utilisateur de sortir de son logement

        state Activée : La maison vigilante est active
            Activée : Les évenements de suspicion d'intrusion sont pris en compte

        state PériodeDeGraceEntrée
            PériodeDeGraceEntrée : Lancement de la période de grâce d'entrée
            PériodeDeGraceEntrée : Cette période laisse le temps à l'utilisateur de désactiver\nla maison vigilante

        state SuspicionIntrusionConfirmée : Suspicion d'intrusion confirmée
            SuspicionIntrusionConfirmée : L'utilisateur recoit une notification sur son smartphone
            SuspicionIntrusionConfirmée : Il n'y aura pas de nouvelle notification jusqu'a l'arrêt de la maison vigilante (à arbitrer)

        ' Liens entre les sous états
        [*] --> PériodeDeGraceSortie
        PériodeDeGraceSortie --> Activée : Expiration de la période de grâce de sortie
        Activée --> PériodeDeGraceEntrée : Un évenement de suspicion d'intrusion est généré par le logement
        PériodeDeGraceEntrée --> SuspicionIntrusionConfirmée : La période de grâce d'entrée est expirée
        SuspicionIntrusionConfirmée --> Activée : 2 minutes\n(Limite les notifications)
    }

    ' ********************************************************************************************
    ' Liens entre les états
    ' ********************************************************************************************
    Désactivée --> MaisonVigilanteActive : La maison vigilante est activée\n(Depuis le smartphone ou l'iotHub)
    MaisonVigilanteActive --> Désactivée : La maison vigilante est désactivée\n (Depuis le smartphone ou l'iotHub)

@enduml

Exigence: Sur le tableau de bord de l’application (Page scénarios):

  • La maison vigilante est toujours visible sur le tableau de bord (qui est toujours présent).”

  • L’appui sur la tuile du tableau de bord redirige vers la page maison vigilante.”

  • La couleur de la tuile correspond à l’état d’activation de la maison vigilante.”

Exigence: Sur le Menu cloche : Chaque alerte intrusion est une nouvelle entrée dans le menu Notification.

Exigence: Sur le Widget :

  • Le widget maison vigilante est décoratif.

  • Le toggle en dessous permet d’activer / désactiver la maison vigilante.

  • Si la fonctionnalité n’est pas disponible il est grisé et inactif

Exigence: Historique :

  • L’historique indique le moment de l’alerte et le produit qui l’a déclenché.

  • Si la suspicion a eu lieu seul l’heure est affiché sinon la date et l’heure sur 2 lignes au format “jj.mm.aa hh:mm”

  • Les 3 dernières suspicions sont affichées la plus récente en premier (antichronologique).

  • Le bouton historique redirige vers la page affichant tous l’historique des alertes.

Exigence: Sur l’Iothub :

La feature “vigilance” est disponible au niveau de la liste des feature d’une GW :

  • Un controle de type toggle permet de changer l’état depuis le front end

  • Un controle de type slider permet de changer la durée de période de grâce

L’historique Maison vigilante présente de manière anti-chronologique les évenements ayant conduits à une notification push (alerte) :

  • les évènements de suspicions qui ont déclenchés l’alerte jusqu’à ce que la maison vigilante soit désactivée

  • les évènements d’activation/désactivation/déclenchement de l’alerte push

On ne stocke pas les évenements de suspicion ni d’activation ne conduisant pas à un déclenchement de l’alerte push.

Le contenu de l’historique est purgé au bout de 5 ans

La notification doit afficher les informations suivantes :

  • Alerte intrusion (title)

  • par lampe1 (nom de la feature associée)

Fonctionnalités concernées :
  • ref-feature-scenario-controller

Produits concernés :

Mesure de consommation energetique

Attention

Chapitre non encore renseigné.

Fonctionnalités concernées :
Produits concernés :

Gestion de la flexibilité électrique

Les produits de gestion d’énergie de la solution disposent de la fonction de flexibilité électrique décrit ici Le principe géneral de la flexibilité

Fonctionnalités concernées :
Produits concernés :

Fonctions de sécurité

Attention

Chapitre non encore renseigné.

Alerte coupure de courant

Les produits alimentés disposent d’une détection de la coupure de leur alimentation.

Une coupure de l’alimentation doit déclencher une notification d’alerte (publication d’un message de défaut Mesh), remonté à l’App et au backend (si disponible).

Exigence: la détection de courant se fait via la mesure de tension sur le bus HV.

Exigence: Grâce aux capacités du PCB, le micro-contrôleur reste suffisamment alimenté pour détecter le défaut et publier son message Mesh d’alerte, avant de s’éteindre.

Exigence: Seuil bas du bus HV à fixer par EUR’OHM.

Exigence: publication d’un message Mesh Health fault “Power supply interrupted warning”

Fonctionnalités concernées :
Produits concernés :

Alerte échauffement

Lorsque la température lue sur le SoC Nordic dépasse le seuil de T_overheat (ce niveau est contenu dans une feature property et paramétrable via l’app), alors le produit doit, par sécurité:

  • Couper l’alimentation de la charge (ie, passer la feature globalement en OFF)

  • Envoyer une alerte à l’utilisateur “Echauffement”. Cet échauffement présentant un risque d’incendie, on notifiera l’utilisateur par tous les moyens possible: push+mail+SMS

L’alimentation des sorties reste coupée jusqu’à ce que l’utilisateur aille sur la page du device concerné sur l’application mobile. Il lui sera alors possible d’appuyer sur le bouton « Je confirme qu’une intervention d’un électricien professionnel a eu lieu pour vérifier et le cas échéant réparer le câblage et que l’installation a été jugé conforme ».

Exigence: Toutes les ref avec PCB1A et PCB1C : 50°C

Exigence: Ref11 + ref avec PCB1D + PCB4 : 60°C

Exigence: Toutes les ref avec PCB3A, PCB3B : 70°C

Exigence: Toutes ref avec PCB2 sauf Ref11 : 85°C

Exigence: Lecture de la temperature du SoC toutes les 15 minutes

Exigence: l’état de sortie des features après coupure est la suivante :

  • onoff-controller : OFF

  • level-controller : 0%

  • shutter-controller : STOP si en mouvement

  • ventilation-controller : OFF

  • chime-controller : STOP si en sonnerie

  • pilot-wire-controller: OFF

Fonctionnalités concernées :
Produits concernés :

Détection de charge nulle

Attention

Fonction non disponible actuellement.

Détection de fumées

Attention

Fonction non disponible actuellement.

Mesures et capteurs

Attention

Chapitre non encore renseigné.

Mesure température ambiante

Attention

Fonction non disponible actuellement.

Revision date : Jan 16, 2026